设置库存位置与配送
管理配送方案
了解如何使用 管理后台管理配送方案
管理配送配置
本指南将介绍配送配置的定义及在供应商管理后台中的管理方法。
什么是配送配置?
配送配置用于将具有相似运输需求的产品分组,以便为这些产品提供专属的运输选项。
例如,若商店中有易碎品,其运输方式与其他产品不同,可创建“易碎品”配送配置并关联易碎产品,然后为易碎品和其他产品分别设置运输选项。
查看配送配置列表
若要查看商店中的配送配置:
- 进入“设置 → 库存位置和配送”页面。
- 在“配送配置”部分点击“配送方案”。
- 可查看所有已设置的配送配置列表,并支持搜索、筛选和排序。

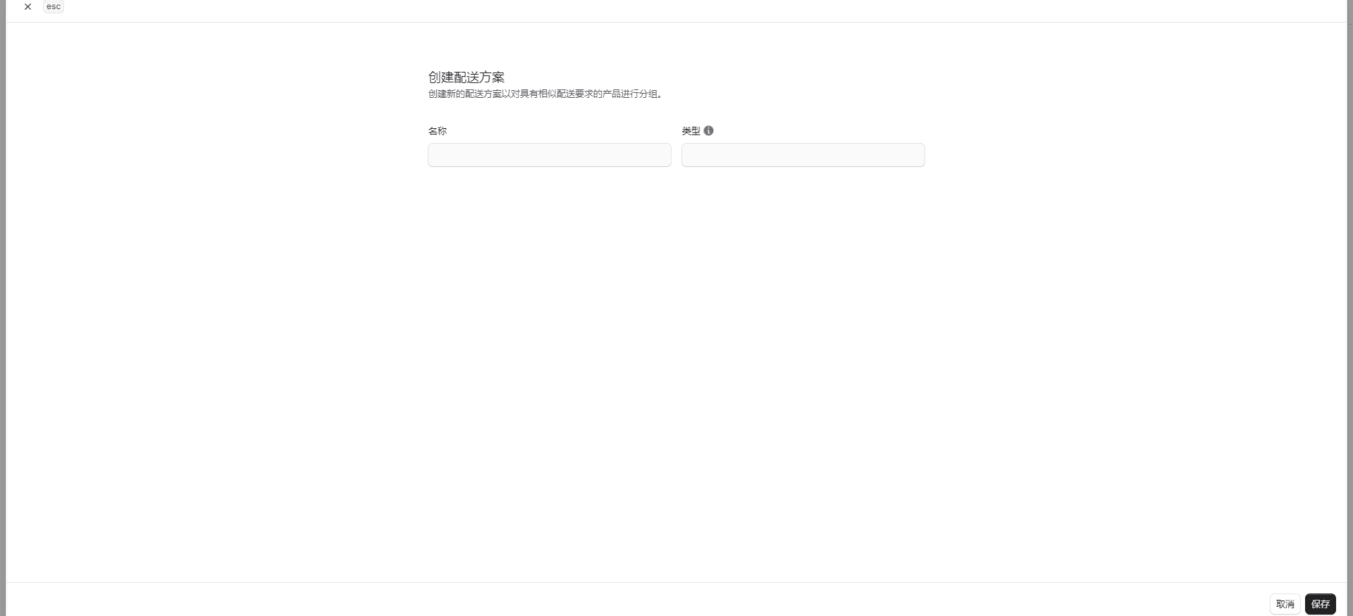
创建配送配置
若要创建配送配置:
- 进入设置 → 库存位置和配送页面。
- 点击右上角【创建】按钮。
- 在打开的表单中:
- 在“名称”字段输入配送配置名称(如“易碎品”)。
- 在“类型”字段输入属于该配置文件的产品类型(如“易碎品”或“超重”)。
- 完成后点击【保存】按钮。

查看配送配置详情
若要查看配送配置详情:
- 进入设置 → 库存位置和配送页面。
- 点击列表中的目标配送配置,打开其详情页面。
管理配送配置的产品
可在产品详情页面管理产品所属的配送配置。
删除配送配置
警告:删除配送配置不可恢复。
若要删除配送配置:
- 进入配送配置详情页面。
- 点击第一部分右上角的 图标,选择【删除】。
- 在弹出窗口中输入配送配置名称,点击【删除】按钮确认删除。
